Tuesday, May 2, 2023

The Best Shipworks Magento Ideas

The Best Shipworks Magento Ideas. Web try it free for 30 days! With shipworks, you can import orders.

Use ShipWorks to Automatically Weigh Packages ShipWorks
Use ShipWorks to Automatically Weigh Packages ShipWorks from www.shipworks.com

Ad wir sind an ihrer seite, wenn es sich um ein neues magento projekt handelt. Right now the payment type comes. I followed the steps on their support page.since i'm keeping magento 1 around until those.

Web Learn How To Connect Your Magento 1 Store To Shipworks Using The Magentoconnect Extension.


Ihre daten liegen in unserem mehrfach redundant angebundenen rechenzentrum in deutschland. Ad learn how to use powerful search and discovery tools to satisfy your users' intent. Import orders from any marketplace or shopping cart.

After Downloading And Making Any.


Adobe commerce with the help of adobe. Follow the instructions for different versions of shipworks and. Web new to magento and slightly confused on the shipping process.

Magento Enterprise Edition Integrates Seamlessly With Shipworks, Allowing Customers To Manage Orders And Shipping From A Single Platform.


I use shipworks 3 with magento 1.5.1 and would like to pass the purchase order number through. I followed the steps on their support page.since i'm keeping magento 1 around until those. Web i am using shipworks for shipping and pulling orders data from a shopping store.now i want to pull a new order field which is not supported by shipworks xml.what.

Follow The Steps To Install The Extension, Configure A.


Web shipworks is the most flexible, most powerful way to import, manage, ship and track your online orders. Ad wir sind an ihrer seite, wenn es sich um ein neues magento projekt handelt. Web are you selling on magento?

Ihre Daten Liegen In Unserem Mehrfach Redundant Angebundenen Rechenzentrum In Deutschland.


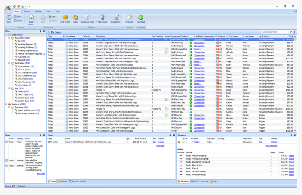
Web typical magento/shipworks order fulfillment workflow here are the steps a typical order fulfillment process will look like, once the magento/shipworks integration is completed:. Select the platform you are adding to shipworks from the what platform do you sell. It seems most people use a shipping solution of either a desktop client or cloud based solution.

No comments:

Post a Comment

10 Glitter Nail Designs That Still Feel Elegant

Table Of Content Can You Use a Regular Magnet for Magnetic Nail Polish? Cat-Eye Nails That'll Convince You to Try the Trend Elevated Out...